* other: master -> main I'm so used to using `main` branch now that it's actually kinda annoying to use `master` for just this repo... so might as well rename it now. * overzealous change * wording * some wording * allow auto-cancel for tests if not main
2.2 KiB
Layout
!!! Warning
This section is in progress, and is just copied from the old documentation.
bottom supports customizable layouts via the config file. Currently, layouts are controlled by using TOML objects and arrays.
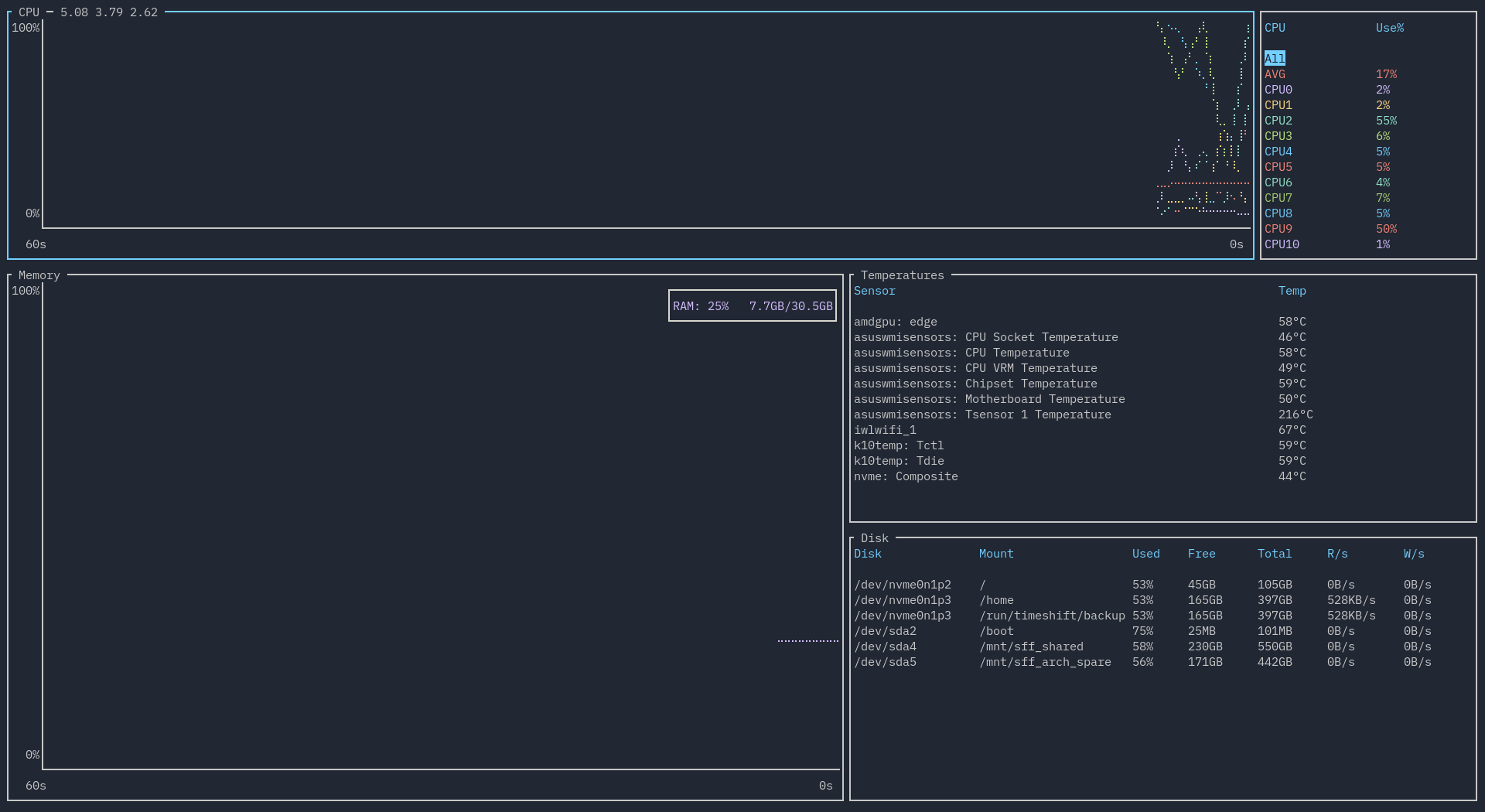
For example, given the sample layout:
[[row]]
[[row.child]]
type="cpu"
[[row]]
ratio=2
[[row.child]]
ratio=4
type="mem"
[[row.child]]
ratio=3
[[row.child.child]]
type="temp"
[[row.child.child]]
type="disk"
This would give a layout that has two rows, with a 1:2 ratio. The first row has only the CPU widget. The second row is split into two columns with a 4:3 ratio. The first column contains the memory widget. The second column is split into two rows with a 1:1 ratio. The first is the temperature widget, the second is the disk widget.
This is what the layout would look like when run:
Each [[row]] represents a row in the layout. A row can have any number of child values. Each [[row.child]]
represents either a column or a widget. A column can have any number of child values as well. Each [[row.child.child]]
represents a widget. A widget is represented by having a type field set to a string.
The following type values are supported:
"cpu" |
CPU chart and legend |
"mem", "memory" |
Memory chart |
"net", "network" |
Network chart and legend |
"proc", "process", "processes" |
Process table and search |
"temp", "temperature" |
Temperature table |
"disk" |
Disk table |
"empty" |
An empty space |
"batt", "battery" |
Battery statistics |
Each component of the layout accepts a ratio value. If this is not set, it defaults to 1.
Furthermore, you can have duplicate widgets.
For an example, look at the default config, which contains the default layout.
